Argos for Tetra ISI and SS Analysis
Argos supports the analysis of latest Tetra ISI (Inter System Inetrface) protocols as defined in the ETSI 300 392-3-x standards. 
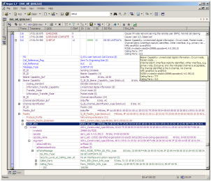
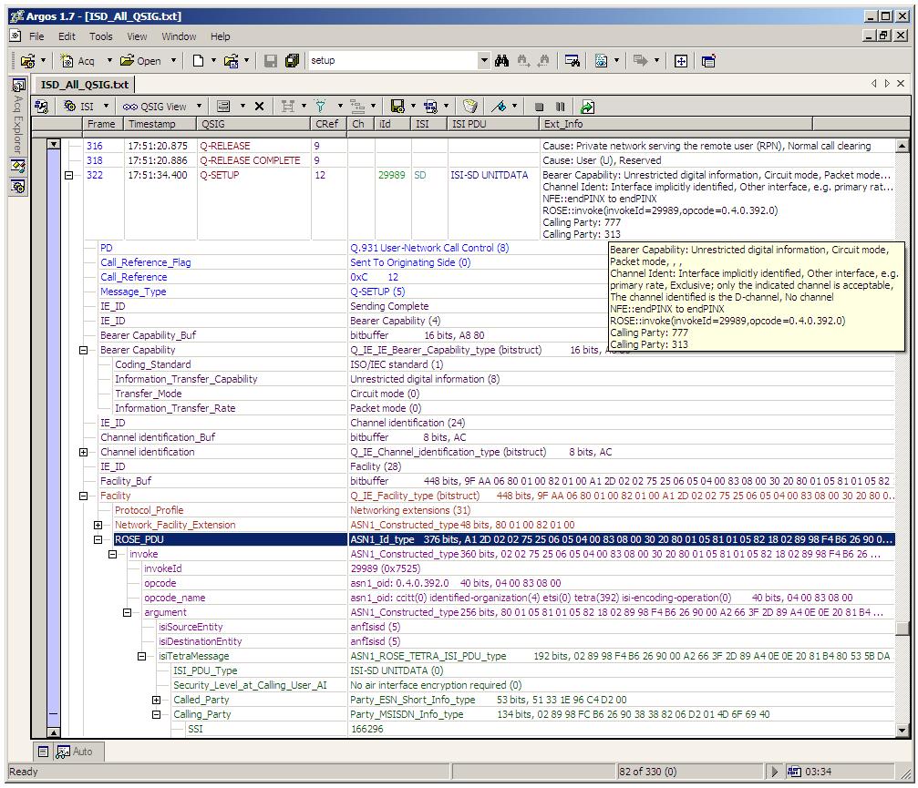
Argos Analysing Tetra ISI from QSIGThe analyzer decodes the Individual Call (ANF-ISIIC), Group Call (ANF-ISIGC), Short Data Service (ANF-ISISD) and Mobility Management (ANF-ISIMM) ISI protocols. The ISI is decoded from the LAPD/QSIG/ROSE payload or from pure ISI PDUs generated by the ISI and QSIG PDU generators.
The analyzer also supports the Tetra SS (Supplementary Services) protocols as defined in the ETSI 300 392-12-x standards. It decodes the Dynamic Group Number Assignment (DGNA), Talking Party Identification (TPI), Call Waiting (CW), Ambience Listening (AL) and other SS protocols. The SS is decoded from Tetra Air Interface PDUs or pure SS PDUs generated by the SS PDU generator.
The Tetra ISI and SS analyzer can be used for development, testing and troubleshooting deployed Tetra networks.
Users can easily integrate the Tetra analysis into their proprietary environment, analyze existing log files or using own or 3rd party hardware.
The Tetra acquisition, analysis, post processing and presentation is completely defined by a proprietary and simple XML Protocol Definition Language, in clear or encrypted text files, and can be easily integrated with other open standard and proprietary protocols.
For more details on the analyzer and its features check out the Air Interface analysis and the other articles about Argos.
Check our contacts on the support page, to find out how to integrate into your Tetra environment.
Popular tags: Decoder, Monitor, Analyzer, Tetra Protocol Stack, Tetra ISI, Tetra SS, Tetra IOP, Tetra Network, Tetra Software, Tetra PMR

